Version: Unity 6 (6000.0)
Language : 中文
Introduction to 2D light batching
2D Renderer asset component reference for URP

Check how Unity batches lights

To open and use the debugger, follow these steps:

  1. Open the debugger window by going to Window > 2D > Light Batching Debugger.
    Opening the Light Batching Debugger window

  2. View the Light Batching Debugger updates in real time by keeping the Game view and the debugger window open at the same time.
    Light Batching Debugger window without a selected batch.

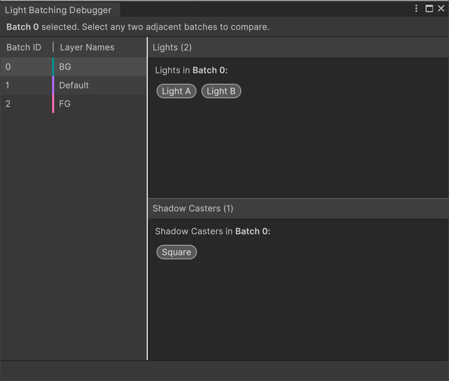
  3. Select a batch from the left side of the debugger window to view Lights and Shadow Casters in the current batch.
    Light Batching Debugger window with selected batch.
    Sorting Layers that are color coded differently means that they’re in different batches with different Batch IDs and aren’t batched together.
    Differently color coded
    Sorting Layers that share the same color code are batched together and will share the same Batch ID.
    Similarly color coded

  4. Select adjacent batches to compare the differences between the selected batches. The debugger window displays the Light(s) and Shadow Caster(s) included in each batch in separate panels.
    Light Batching Debugger window
    In this example, Light A exists in Batch 0 and not in Batch 1. The debugger provides instructions at the bottom of the window on what you need to do to have Unity batch the two selected batches together; that is, Batch 0 contains Light A which currently only targets the BG Sorting Layer. By having Light A also target the Default Sorting Layer, Unity may be able to batch both Batch 0 and Batch 1 together.

Introduction to 2D light batching
2D Renderer asset component reference for URP